LOGO OA教程 ERP教程 模切知识交流 PMS教程 CRM教程 开发文档 其他文档  
 
网站管理员

HeidiSQL:一款免费开源、轻量级数据库客户端管理工具,支持MySQL/PostgreSQL/SQL Server/SQLite/Interbase/Firebird等

admin
2025年8月20日 13:32 本文热度 3429

HeidiSQL 是一款针对数据库管理的开源、轻量级客户端工具,支持 MySQL、PostgreSQL、Microsoft SQL Server、SQLite、 Interbase 和 Firebird等数据库的管理操作。它由 Ansgar 于 2002 年使用Delphi开发,具有简洁的界面和丰富的功能,并且具备跨平台特性(支持 Windows和Linux 系统)。

功能特点:

数据库连接管理

  • 支持同时连接多个数据库服务器,可保存连接配置(如主机地址、端口、用户名、密码等),方便快速切换。

  • 兼容多种数据库协议,包括 MySQL 的 TCP/IP、SSH 隧道、命名管道等。

数据与结构管理

  • 可视化操作:通过图形界面创建、修改、删除数据库、表、视图、存储过程等对象。

  • 数据编辑:直接在表格中增删改查数据,支持批量导入 / 导出(如 CSV、SQL 脚本、Excel 等格式)。

SQL 工具集

  • 内置 SQL 编辑器,支持语法高亮、自动补全、代码折叠,方便编写和调试复杂 SQL 语句。

  • 提供 SQL 执行计划分析,帮助优化查询性能。

  • 支持批量执行 SQL 脚本,适合数据库初始化或迁移。

备份与恢复

  • 可通过导出Sql文件来进行数据库备份,支持单文件、压缩等方式。

  • 支持通过备份文件快速恢复数据库,或指定恢复特定表、数据。

用户与权限管理

  • 可视化管理数据库用户,可创建、删除用户,分配或撤销权限(如 SELECT、INSERT、ALTER 等),确保数据安全。

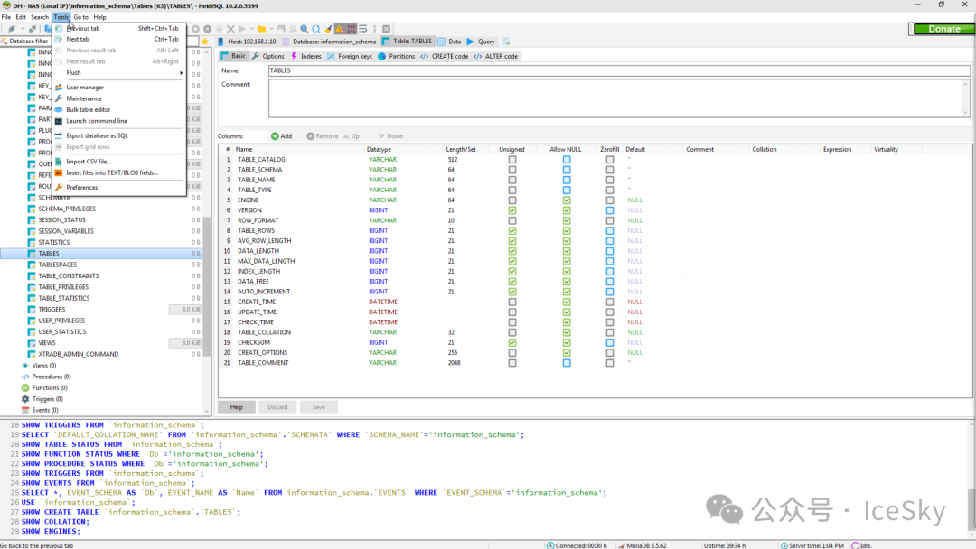
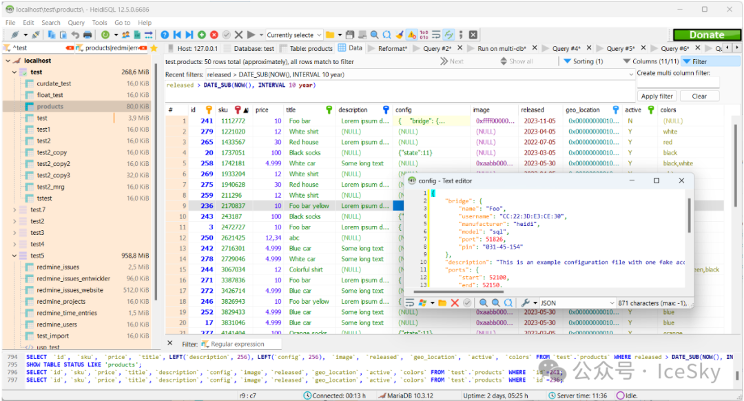
​功能截图:

数据库及表工具

表编辑

视图编辑

查看数据

查询编辑器


界面主题风格:

Windows10

Windows10 Dark

Windows10 Slategray

Material

官网地址:https://www.heidisql.com/

开源地址:https://github.com/HeidiSQL/HeidiSQL/

下载地址:https://www.heidisql.com/download.php

下载地址提供了Windows平台的安装版和便携版软件以及Linux版本的安装文件,可以根据需要进行下载。


阅读原文:https://mp.weixin.qq.com/s/QvWEq7KrJYwFZ7QFbAentQ


该文章在 2025/8/21 16:32:55 编辑过
关键字查询
相关文章
正在查询...
点晴ERP是一款针对中小制造业的专业生产管理软件系统,系统成熟度和易用性得到了国内大量中小企业的青睐。
点晴PMS码头管理系统主要针对港口码头集装箱与散货日常运作、调度、堆场、车队、财务费用、相关报表等业务管理,结合码头的业务特点,围绕调度、堆场作业而开发的。集技术的先进性、管理的有效性于一体,是物流码头及其他港口类企业的高效ERP管理信息系统。
点晴WMS仓储管理系统提供了货物产品管理,销售管理,采购管理,仓储管理,仓库管理,保质期管理,货位管理,库位管理,生产管理,WMS管理系统,标签打印,条形码,二维码管理,批号管理软件。
点晴免费OA是一款软件和通用服务都免费,不限功能、不限时间、不限用户的免费OA协同办公管理系统。
Copyright 2010-2025 ClickSun All Rights Reserved